作者:hamster
重质押(Restaking)已成为今年区块链行业的一大热点,尤其是以太坊和比特币生态。随着这一趋势的蔓延,Solana 生态也逐渐加入了重质押的行列。在 Solana 生态中,重质押不仅被视为增强网络安全性、提高参与者收益的重要途径,更是多个创新项目的核心。Solayer、Picasso 和 Jito 是当前 Solana 重质押赛道的三大代表。
-
Solayer:Solayer 通过共享验证器网络和内源性 AVS 系统,提供了一种灵活的质押机制,可以根据市场动态自动调整质押策略。这种动态调整能力确保了用户在各种市场条件下的投资回报最优化。
-
Picasso:Picasso 最初在 Cosmos 生态系统中建立,并通过其 IBC 和 AVS 技术扩展到 Solana、Ethereum 和 Polkadot 等多个网络。Picasso 的跨链互操作性使其在多个区块链网络中均具有竞争优势,尤其在解决 Solana 与其他区块链的互操作问题上表现突出,为用户提供了更广泛的跨链交互选择。
-
Jito:Jito 作为 Solana 网络中 TVL 最大的协议,凭借其流动性质押代币 JitoSOL 占据市场主导地位。JitoSOL 不仅提供基础质押奖励,还通过参与 MEV 竞拍为用户带来额外收益。虽然 Jito 的重质押服务尚未正式上线,但其强大的技术架构和市场影响力已经引发了广泛关注,并为其未来在重质押赛道中的进一步发展奠定了基础。
Solayer:内源性 AVS + Binance Labs 投资
Solayer 是一款专为 Solana 生态设计的创新型重质押协议。通过允许用户将 SOL 代币或流动性质押代币(LST)在多个 DApp 上进行再次质押,Solayer 不仅显著提升了网络的安全性,还优化了资金利用效率。这种灵活的质押机制,使得用户能够从多个方面获取收益,例如 MEV 和 AVS 产生的奖励。
自 2024 年 5 月软启动以来,Solayer 在 Solana 生态中迅速发展。根据 DefiLlama 数据显示,截至 8 月 11 日,Solayer 的 TVL 已达 1.63 亿美元,位居 Solana 协议第 13 位。平台上 SOL 的质押总额超过 2.59 亿,吸引了超过 8.6 万个独立用户参与。

技术架构
-
分布式云基础设施:Solayer 利用去中心化的云基础设施,将 Solana 的强大性能作为基础,为 dApp 提供高质量的区块空间和更高的交易吞吐能力。Solayer 架构允许 dApp 根据用户的质押权重享受定制化的服务质量,从而更好地利用 Solana 网络的资源。
-
共识和验证:Solayer 的重质押机制基于 Solana 的 PoS 和 PoH 共识算法。通过将 SOL 或 LST 重质押到 Solayer 的质押池中,用户能够参与多个系统的验证过程并获得额外的收益。Solayer 支持多个质押池,并通过智能合约自动平衡这些池中的资产分配,以确保不同验证者之间的收益最大化。
-
共享验证器网络(SVN):Solayer 引入了共享验证器网络的概念,将多个验证器的资源整合在一起,为 Solana 内部的内生 AVS(主动验证服务)提供安全保障。这种共享网络不仅提高了网络的去中心化程度,还通过资源整合增强了平台的流动性和整体效能
-
内源性 AVS (Endogenous AVS):内源性 AVS 是 Solayer 为 Solana 生态系统中的应用程序提供的主动验证服务标准。通过这一标准,应用程序可以获得定制化的区块空间和更高的安全性。质押者可以将 SOL 或 LST 重质押到指定应用中,这些应用利用内源性 AVS 获取验证服务,从而提高交易优先级和安全性,并增强与 Solana 主链的整合效率。简而言之,内源性 AVS 帮助应用程序优化性能,提升交易处理能力和安全性。
优势
1. 技术架构优势
-
共享验证器网络:这种架构使得 Solayer 能够为 Solana 内部的 dApp 提供更高效的区块空间和交易处理能力 。
-
内生 AVS:与其他项目相比,Solayer 的这种设计更加注重与 Solana 主链的紧密集成,确保资源的高效利用。
2. 动态调整的质押策略
-
Solayer 具备根据市场动态自动调整质押策略的能力。通过智能合约和共享验证器网络,Solayer 可以在市场条件变化时自动平衡不同质押池中的资产分配,从而优化收益。这种动态调整机制确保了质押者的资产始终处于最有利的位置,最大化投资回报。
3. 多重收益结构
-
Solayer 提供的重质押机制允许用户通过多个质押池获取三重收益:包括 MEV 增强的质押收益、Solayer 平台奖励以及 SVN 带来的收益。这种多样化的收益结构使得 Solayer 在与其他 Solana 重质押项目的竞争中具有明显的投资回报优势。
4. Binance Labs 的战略投资
-
2024 年 7 月 29 日,Binance Labs 宣布对 Solayer 进行战略投资,表明了对其技术和市场潜力的认可。这项投资不仅帮助 Solayer 扩展其团队和技术能力,还支持其整合更多协议进入 Solana 生态系统。
Picasso:跨生态重质押,从 Cosmos 到 Solana
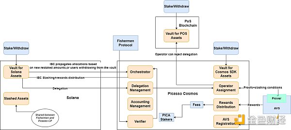
Picasso 是一个跨生态系统的区块链项目,专注于为多个网络提供互操作性和重质押服务。最初在 Cosmos 生态系统中建立,Picasso 通过其通用跨链通信协议(IBC)扩展了其影响力,现已在 Solana、Ethereum、Polkadot 等多个网络中实现了集成。 Picasso 的核心理念是通过跨链互操作性和去中心化信任架构,增强网络间的安全性和流动性。

技术架构
-
AVS 解决方案:为了解决 Solana 无法直接兼容 IBC 的问题,Picasso 引入了一个专门的 AVS 解决方案。该 AVS 作为智能合约部署在 Solana 上,通过提供状态证明,使 Solana 能够与其他支持IBC的区块链进行交互,从而克服了其原有的技术限制
-
重质押层:Picasso 的重质押层允许用户将 SOL 和 LST(如 mSOL、jitoSOL 和 bSOL)质押到 Solana 的验证者池中。通过这一机制,用户可以增加质押收益,同时也为 Solana 网络提供了额外的安全保障。
-
重质押金库系统:Picasso 的重质押金库系统(Restaking Vaults)是 Solana 上实施重质押的核心组件,专为管理和优化用户的质押资产而设计。该系统允许用户将各种 Solana 生态系统内的代币,包括 SOL 和 LST(如 mSOL、jitoSOL 和 bSOL),质押到特定的验证者池中。以下是这一系统的详细工作原理:
-
质押与存证:用户将 SOL 或 LST 存入重质押金库后,系统会为每个质押生成一个唯一的 NFT 作为存证。这些 NFT 不仅代表质押的价值,还包含了与质押相关的关键信息,例如质押金额、代币类型、最近一次领取奖励的时间和关联的验证者公钥等。通过使用 NFT,系统确保了质押记录的透明性和可追溯性 。
-
奖励计算与领取:每个质押者都可以通过持有相应的 NFT 来领取质押奖励。奖励的计算基于用户上次领取奖励以来的区块高度,从而确保质押者获得公平的收益分配。当质押者决定提取质押时,系统会先计算应得的奖励,然后将质押的代币和相应的奖励返还给用户,同时销毁原先生成的 NFT。
-
流动性与安全性:在重质押过程中,用户的资产会被锁定,直至 Solana IBC 的实现。这不仅提供了额外的安全层,还允许用户在锁定期间继续获得质押收益。随着 IBC 上线,用户可以选择将质押资产解锁,并在观察 7 天的解绑期后提取他们的代币。
通过这些技术架构,Picasso 不仅解决了 Solana 与 IBC 互操作的难题,还为用户提供了一个高效、安全的质押管理平台。
优势
-
跨链互操作性:Picasso 通过引入 IBC 和 AVS,使 Solana 能够与其他区块链进行互操作。相较于其他 Solana 重质押协议,Picasso 的跨链兼容性更为广泛,为用户提供了更丰富的交互选择。
-
灵活的重质押金库系统:Picasso 的重质押金库系统支持多种 Solana 生态系统代币的质押,并通过生成 NFT 存证的方式,为用户提供了直观、透明的质押管理体验。这一设计不仅简化了奖励计算和领取流程,还增强了质押资产的安全性和可追溯性。
-
安全性与奖励机制:Picasso 设计了独特的惩罚和奖励机制,通过对验证者的表现进行严格监管,确保了网络的安全性。同时,Picasso 通过 NFT 和 Program Derived Address(PDA) 技术,确保了质押者的奖励计算和领取过程的高效性。其他协议在安全性上可能更多依赖于传统的验证者管理方式,而 Picasso 的系统则显得更加创新和严谨。
Jito Restake:Solana TVL 第一的协议进军重质押领域
作为 Solana 生态 TVL 第一的项目,Jito 专注于增强网络的质押收益和安全性,其主要产品之一是 LST JitoSOL。7 月 25 日,Jito 发布 Jito Restake 代码,正式进军重质押赛道。通过这一服务,用户可以将任何符合 Solana SPL 标准的代币质押到 Jito 的平台上,用于为新的链上服务和产品提供安全保障。

技术架构
Jito 的重质押技术架构是为 Solana 网络设计的一种高度灵活且可扩展的基础设施,旨在增强网络的经济安全性和扩展能力。其由两个主要组件构成:Vault Program(金库计划)和 Restaking Program(重质押计划)。
-
Vault Program:
-
LRT 管理:Vault Program 负责创建和管理 LRT,支持多种符合 Solana SPL 标准的代币作为底层资产。该模块处理 LRT 的铸造、销毁和委托,并允许在多个运营者和 AVS 之间进行定制化的委托策略,从而增强了系统的灵活性和适应性。
-
灵活的削减机制:Vault Program 还引入了高级削减机制,允许设置多层次的削减条件和上限,确保在出现问题时能够有效管理和减少风险。这种精细化的风险管理工具为项目提供了高度定制的安全模型。
-
Restaking Program:
-
AVS 管理:Restaking Program 负责创建和管理 AVS 及其运营者,协调 AVS、运营者和金库之间的关系,确保整个系统的高效运行。通过这一模块,项目方能够快速部署和管理经济安全机制,并为新的链上服务和产品提供安全保障。
-
奖励和惩罚机制:Restaking Program 还管理奖励分配和削减惩罚,确保网络的安全性和经济激励的合理性。通过灵活的奖励机制和严谨的惩罚系统,Jito 进一步增强了 Solana 网络的整体安全性。
Jito 的重质押技术不仅支持通过质押 JitoSOL 或其他 SPL 代币来参与经济安全保障,还允许生成 LRT,使用户在保持流动性的同时参与质押和重质押。此外,Jito 的模块化设计和开放的开发者生态,使其能够支持各种复杂的质押策略和削减机制,推动了 Solana 生态系统的持续发展和创新。
优势
-
多资产支持与灵活性:Jito 的重质押架构支持任何符合 Solana SPL 标准的代币,而不仅限于 LST。这一点使 Jito 在代币的管理和使用上具有极大的灵活性,允许用户利用多种资产参与重质押,从而提升了资金效率和灵活性 。
-
高级削减与风险管理:Jito Restake 引入了精细化的削减条件,允许设置多层次的削减机制和削减上限,使项目方和用户能够更好地管理风险,确保在安全事件发生时能够有效控制潜在损失。
-
背靠 JitoSOL:Jito Restake 背靠 Solana 网络中最受欢迎的流动性质押代币之一——JitoSOL,天然具备强大的市场竞争力。JitoSOL 不仅提供基础质押奖励,还通过参与 MEV 竞拍为用户带来额外收益,这使得 Jito Restake 能够为用户提供更具吸引力的质押服务。
-
模块化设计与开发者支持:Jito 的架构高度模块化,允许开发者在其基础上轻松构建和管理质押、重质押以及 LRT 产品。
-
市场地位和收入:Jito 作为 Solana 网络的第一大协议,据 DefiLlama 数据,其 TVL 目前已达到 18.02 亿美元,协议年收入达 2147 万美元。这些显著的成绩巩固了 Jito 在 Solana 生态系统中的领先地位。虽然 Jito 的重质押服务尚未正式上线,但其发布的代码和计划已经引起了广泛关注,并为其未来在重质押赛道中的进一步发展奠定了基础。

Jito Restake 目前尚未正式上线,不过 Jito 作为 Solana 网络的第一大协议,相信随着 Jito Restake 服务的逐步推出,它将有望成为 Solana 生态系统中不可忽视的重要力量。
总结
随着 Solana 生态系统的不断发展,重质押已成为增强网络安全性和提高参与者收益的重要手段。Solayer、Picasso 和 Jito 作为该赛道中的代表项目,各自展现了独特的技术架构和市场优势。Solayer 通过内源性 AVS 和共享验证器网络,结合动态调整的质押策略和多重收益结构,迅速在市场中占据一席之地。Picasso 则凭借其跨链互操作性和灵活的重质押金库系统,为用户提供了高效、安全的质押管理平台。Jito 则利用其在 Solana 网络中的第一大协议地位,借助 JitoSOL 的市场优势,为未来的重质押发展奠定了坚实基础。